BOA - Admin Software

 

  • All-in-One Softwarelösung mit PSA‑Funktionalität, ERP‑Prozessen und CRM‑Workflows, vollständig integriert für projektorientierte Dienstleistungsunternehmen
  • Unterstützung von der Projektmöglichkeit bis zur Fakturierung
  • Buchhaltungsschnittstelle zu DATEV
  • Unterstützung während des gesamten Recruitment-Prozesses
  • Fuhrpark verwalten
  • Inventar (Hardware / Software) im Überblick behalten
  • Auch unterwegs alles im Griff haben
    • Zeiterfassung
    • Spesen / Reisekosten erfassen
    • Urlaub beantragen
    • Projektcontrolling

Diese Funktionen erleichtern Ihren Arbeitsalltag

 

Bewerber

Definition von Suchprofilen, erfassen potentieller Bewerber und komplette Unterstützung im gesamten Bewerbungsprozess

Mitarbeiter / Subunternehmer

Personaldaten, Gehälter, Zulagen, Urlaubsanspruch, Abwesenheiten, Bereichszuordnungen uvm.

Projektmöglichkeiten

Verwaltung der Projektmöglichkeiten und einfache Übernahme zu einem Angebot

Angebotserstellung

Erstellen von Angeboten auf Basis frei definierbarer Angebotsvorlagen und einfache Übernahme zu einem Projekt

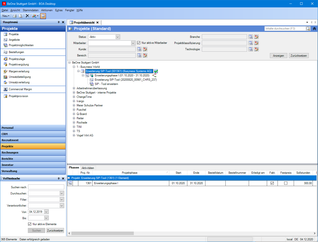
Projektverwaltung

Komfortable Verwaltung der aktiven Projekte

Kundenverwaltung

Verwaltung der zentralen Kunden und Ansprechpartner

Zeiterfassung

Erfassung der täglichen Arbeitszeit direkt durch den Mitarbeiter

Spesen / Reisekosten

Abgabe von Spesen / Reisekosten direkt durch den Mitarbeiter

Zahlungspläne

Definition von Zahlungsplänen während der Projektlaufzeit

Projektvergütung

Erfassen der Projektvergütung bei Projekten nach Aufwand

Rechnungsvorschläge

Automatische Erzeugung von Rechnungsvorschlägen auf Basis der erfassten Daten

Rechnungen

Manuelles Erstellen von Rechnungen oder Übernahme aus den Rechnungsvorschlägen

Mahnwesen

Kontrolle der Zahlungsziele und definierter Mahnprozess

Projektcontrolling

Behalten Sie den Status ihrer aktiven Projekte im Blick

Unfertige Leistungen

Automatische Berechnung der unfertigen Leistungen

Rückstellungen

Automatische Berechnung der Rückstellungen für Urlaub / Überstunden

Fuhrparkverwaltung

Verwalten sie bequem den kompletten Fuhrpark

Inventarverwaltung

Behalten sie den Überblick über ihre vorhandenen Hardware / Software

Ressourcenplanung

Aktuelle Auslastung ihrer Mitarbeiter als Übersicht

DATEV Anbindung

Import der Zahlungseingänge, Export der Reisekosten, Rechnungen und Gehaltsabrechnung

Umfragen

Automatische Mitarbeiterbefragung beim Monatsabschluss

Auswertungen

Weitere Auswertungen für z.B. Arbeitsnehmerüberlassung, Mitarbeiterbewegung uvm.

Marketing-Aktionen

Planen, durchführen und auswerten von Kampagnen

Vorlagenverwaltung

Verwalten der Dokumentvorlagen für Angebote, Rechnungen uvm.

 

 

Mobile Anwendung

Erfassen von Arbeitszeiten, Reisekosten, Urlaubsanträgen uvm. direkt über das Smartphone

Web Anwendung

Erfassen von Arbeitszeiten, Reisekosten, Urlaubsanträgen uvm. direkt über den Browser / das Tablet

CRM

  • Customer-Relationship-Management Stuttgart
  • CRM Software aus Stuttgart, CRM System Cloud, CRM Lösungen Cloud, CRM Tools Cloud
  • Kontaktmanagement und Kundenbeziehungsmanagement
  • CRM-System und CRM Lösung Stuttgart
  • CRM Anbieter Stuttgart, CRM Lösungen und CRM Dienstleister aus Stuttgart
  • CRM Tool und Customer-Relationship-Management Stuttgart
  • Prozessoptimierung Lösung Stuttgart, Software für Prozessoptimierung
  • CRM-Technologie und Vertriebs- und Marketing-Tool Stuttgart
  • Relationship Management Software, Relationship Management Lösung, Relationship Management System Stuttgart
  • CRM Software vergleich, CRM Anbieter, CRM Software Anbieter, CRM Software kaufen, CRM Software Kleinunternehmen

ERP

  • Enterprise-Resource-Planning, ERP Software Stuttgart, Enterprise-Resource-Planning Stuttgart
  • Enterprise-Resource-Planning Anbieter, Enterprise-Resource-Planning Vergleich, Enterprise-Resource-Planning Tool Stuttgart
  • Enterprise-Resource-Planning Tool, ERP Software kaufen, ERP Anbieter Stuttgart, ERP Software Kleinunternehmen,
  • ERP Software Vergleich, ERP Marktübersicht, ERP Systeme für kleine Unternehmen,
  • ERP Systeme vergleich, ERP Systeme Beispiele, ERP Systeme Stuttgart
  • ERP Software Anbieter Stuttgart, ERP Lösungen Vergleich, ERP Software günstig, ERP Software kaufen
  • ERP Software aus Stuttgart, ERP System Cloud, ERP Lösungen Cloud, ERP Tools Cloud, ERP Software günstig kaufen

Kontakt

Was ist die Summe aus 3 und 7?